Honda/Acura - Flat Rate Manual and Labor Time Guide
The Honda Flat Rate Manual enables dealers to search for labor operation codes and allowable hours for warranty jobs. Honda publishes monthly updates to the Flat Rate Manual (FRM) for both Honda and Acura branded VINs. When you interact with the FRM through VUE, you are interacting with Dominion maintained data sets, built off data provided by Honda. Contact VUE Support to enable the FRM feature.
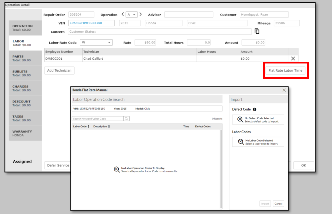
Navigate to: Service > Adviser > Repair Order and open the operation.
On the Labor tab, click the [Flat Rate Labor Time] button to open the Honda Flat Rate
Manual window.
Input a labor code or keyword in the search criteria in the provided field and click the magnifying glass icon to search the manual.

Matches display in the grid. The Labor Code and Description fields are sortable.
-
Clicking on the “View” link opens a popover displaying the Defect Codes associated with the given labor code.
-
Clicking on the plus icon marks it for import. Only one defect code can be imported per operation.

Clicking the plus icon on a given row will add that labor code to the labor code import list. Any number of labor codes can be imported per operation, but duplicate codes cannot be imported to a single operation.
Import list, which contains Defect Code and Labor Codes import lists
-
Defect codes are associated with specific labor codes. Only one defect code can be imported per operation.
-
Labor codes can be imported for each operation; any number may be imported, but duplicate codes cannot be imported for a single operation.
Import and Cancel buttons
At least one labor code must be selected before the import button will be enabled. Pressing the import button will cause the selected defect code and labor codes to be imported to the operation
Tech labor hours are updated based on
imported hours
-
Labor Operation Code and Labor Hours are populated from the import.
-
Labor Total is calculated for each labor line from Labor Hours and the operation Rate
-
Defect code is populated from the import.